Sigasi CEO Weighs in on AI and Domain-Specific Computing
Semiconductor Engineering’s Brian Bailey put together an intriguing think piece about domain-specific silicon and AI. Throughout, he presents thoughts from industry leaders like Quadric, Blue Cheetah, Arteris, Keysight, Siemens EDA, Expedera, Mythic, and Ansys. And also Sigasi: “When it comes to software tasks like LLMs, they will become dominant enough to force new hardware architectures, but won’t stop differentiation all together, not in the short term,” says Dieter Therssen, CEO of Sigasi. “Even the customization of RISC-V is based on the need to do some CNN or LLM processing. A key factor here will be how AI is deployed. Currently, there are so many ways to do so that imaging convergence is still too far out.”

Sigasi Again Participates in "Experts at the Table" Session hosted by Semiconductor Engineering
Semiconductor Engineering’s Ann Mutschler once again invited Sigasi’s VP for Business Development, Dirk Seynhaeve to a session of her popular “Experts at the Table” series. This time he was joined by Michal Siwinski, chief marketing officer at Arteris; Chris Mueth, new opportunities business manager at Keysight; Neil Hand, director of marketing at Siemens EDA; and Frank Schirrmeister, executive director, strategic programs, systems solutions at Synopsys. They discussed how, as chip complexity rises with disaggregation and chiplets, the design process will become increasingly more workflow- and workload-specific.

Second Installment of System-Level Design "Experts at the Table" Published by Semiconductor Engineering
Sigasi’s VP for Business Development, Dirk Seynhaeve, joined colleagues from Arteris, Keysight, Siemens EDA, and Synopsys for a round table discussion about the future of system-level design, hosted by Semiconductor Engineering.

Sigasi joins the EE Journal Fish Fry
Sigasi’s CEO Dieter Therssen and Marketing Manager Jane Judge talked to Amelia Dalton during DAC 2024.
Fish Fry Podcast
EE Journal’s Amelia Dalton breaks down each week’s EE news in an informative, fun, and engaging style in her weekly podcast “Fish Fry.” In June, she sat down with Jane and Dieter during DAC 2024. They talked all things Sigasi, trends in front end chip design, why the shift-left methodology is a game changer for chip designers.

Sigasi Highlighted in Electronics Weekly
During DAC61 , held at the end of June 2024, Caroline Hayes of Electronics Weekly spoke with Sigasi’s Dirk Seynhaeve, about how the new Sigasi® Visual HDL™ seeks to optimize the HDL workflow.

Sigasi Visual HDL 2024.1 Is Here
In May 2024, Sigasi announced a new comprehensive portfolio design to help hardware designers and verification engineers catch specification errors earlier in the chip design cycle and fix the inefficient HDL-based design flow. That portfolio, Sigasi® Visual HDL™ (SVH™) is now available to download from the VS Code marketplace!

Introducing Sigasi Visual HDL
Sigasi Redefines Chip Design Creation, Integration, Validation Leveraging Shift-Left Principles
We’re thrilled to announce the rollout of a comprehensive portfolio developed to catch specification errors early in the chip design cycle and fix the inefficient HDL-based design flow.

Second Installment of "Experts at the Table" Published by Semiconductor Engineering
Sigasi’s VP for Business Development, Dirk Seynhaeve, joined colleagues from Axiomise, Cadence, Siemens EDA, and Synopsys for a round table discussion about finding and eliminating bugs in HDL specifications, hosted by Semiconductor Engineering.

Sigasi Unveils a New Look and Feel
We’re delighted to announce our new look and feel, including a new logo
Our new logo design puts our core business front and center: improving HDL development.

Sigasi takes part in "Experts at the Table" hosted by Semiconductor Engineering
Sigasi’s VP for Business Development, Dirk Seynhaeve, took part in a titilating discussion recently hosted by Semiconductor Engineering. The topic at hand: Finding and eliminating bugs at the source.

Say Hello to Sigasi 5.5
UVM has arrived and VS Code keeps getting better
Today, we’re delighted to release Sigasi 5.5—which brings UVM to the stage and adds our most-loved features to our VS Code extension—but this is just the tip of the iceberg.

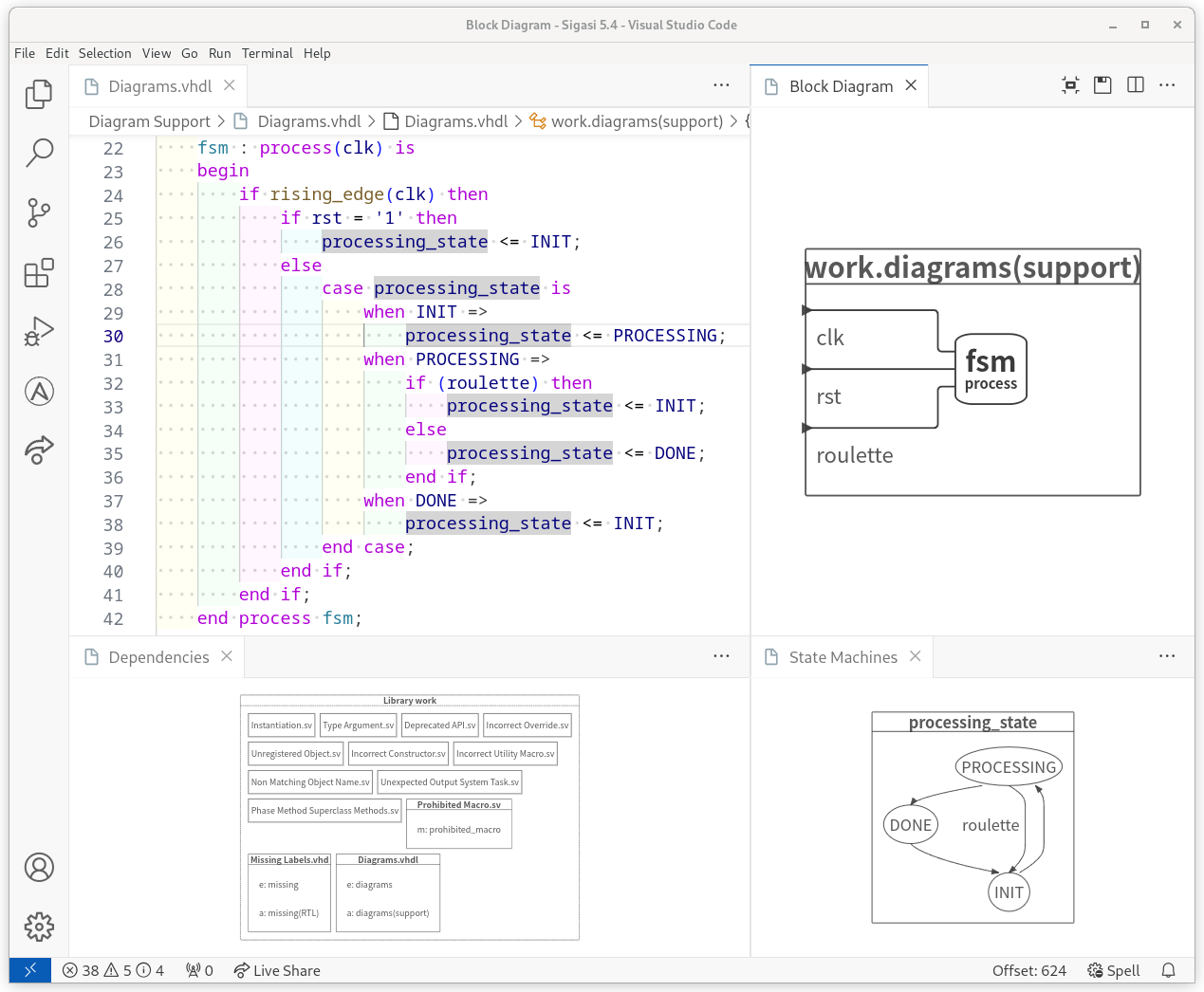
Welcome to Sigasi 5.4
Better VS Code Experience, Better Linting
We’re happy to bring you Sigasi 5.4, which brings you
- new UVM linting rules
- simpler linting rule configuration in Eclipse
- diagrams and documentation generation in VS Code



Sigasi 5.3 is here!
More control for you, more supported linting rules
The Sigasi Studio 5.3 release does the following:

Sigasi Appoints Dirk Seynhaeve as VP Business Development
Sigasi, the global leader in upfront verification and real-time insight for chip design, is thrilled to welcome Dirk Seynhaeve as Vice President of Business Development. Dirk brings an impressive track record of achievement, a deep understanding of the industry dynamics and needs, a passion for customer success, and exceptional leadership qualities. With a strong background and hands-on experience in the hardware design of both ASICs and FPGAs, combined with software development expertise for a variety of applications in a rich set of hardware development markets, he is poised to drive Sigasi’s growth to new heights.

Meet Sigasi 5.2!
The Sigasi Studio 5.2 release is live!
Improvements
For Verilog and SystemVerilog, Sigasi Studio 5.2
- reintroduces rename
- includes many new linting rules
- improves type checking by adding more contexts and rules

Across Sigasi’s product line
Unless otherwise indicated in the release notes, improvements in new releases apply to Sigasi Studio for Eclipse, Sigasi’s VS Code extension, and the Sigasi Veresta CI/CD linter.
